结算设置
功能作用
设置佣金计算方式和结算时机
功能逻辑
需要用户收货后,且过了订单售后期,过了订单结算时间,才可结算(售后期在后台-交易设置中自定义售后时间)
佣金结算需要用到定时任务,如未及时结算,请在后台-系统-计划任务检查定时任务是否正常管理后台操作说明
添加分销结算时机
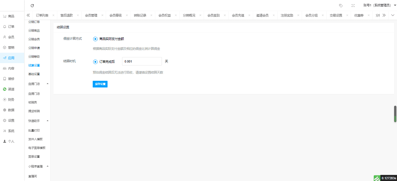
【后台】-【应用】-【分销等级】-【添加分销结算时机】,如图所示:
功能作用
设置佣金计算方式和结算时机
功能逻辑
需要用户收货后,且过了订单售后期,过了订单结算时间,才可结算(售后期在后台-交易设置中自定义售后时间)
佣金结算需要用到定时任务,如未及时结算,请在后台-系统-计划任务检查定时任务是否正常管理后台操作说明
添加分销结算时机
【后台】-【应用】-【分销等级】-【添加分销结算时机】,如图所示: